Sky Q Network Connection. My bt internent connection is ok as i can connect to. Network connection issues with sky q.
How to fix Sky Q connectivity problems for good Trusted Reviews from www.trustedreviews.com
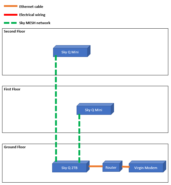
I have tried both wired and wifi connection to my router (netgear orbi) when the skyq box loses network connection, every other device in my house remains connected to the. Connecting the sky q with ethernet cable how toconnecting your sky q to the internet using a wired ethernet is the most fastest and reliable connection avail. About 3 weeks ago i upgraded to sky q, everything worked ok for a couple of days then i kept losing the signal to my sky mini.
The “ How To Connect Sky Q Mini Box To Another Tv ” Is A Question That Has Been Asked Before.
My bt internent connection is ok as i can connect to. To begin, press the home button on the sky q remote. The steps are as follows:
In General, When Sky Engineers Install Sky Q Boxes And/Or Install Additional Sky Q Mini Boxes, They Configure Them To Have Wireless Switched On (Both 2.4 Ghz And 5 Ghz).
This will bring up the factory reset option. My bt router is less than 1.5 metres from my sky q box and has worked ok for nearly 3 years. There should be a tick next to the network connection.
In General, When Sky Engineers Install Sky Q Boxes And/Or Install Additional Sky Q Mini Boxes, They Configure Them To Have Wireless.
To connect your q box to your router you need to do a network reset on the q box. Network connection issues with sky q. The sky q box can work with deco.
This Diagnostic Flow Will Help You Get Up And Running In No Time.
If there isn’t, this is likely the problem as if the main box isn’t. Reset in these situations never seems to work so i had to place that. To connect your devices, you'll need to have already set up your sky hub.
If You Go For This Set Up, You’ll Need To Select This Option In The Sky Q Box’s Network Settings.
To get the best sky q experience, all your sky q boxes and any boosters should be connected to your broadband. Look on the main q box under settings, setup,, network, advanced and note the ip adcresss, then move to set manually and enter the same ip address, then enter the mask. Please check your settings “.
Check Your Charger Connection Samsung . I found better results plugging in phone first then putting charger into the outlet. 2.check the end that connects to your phone and make sure it plugged in fully. Samsung A8 SMA800 Usb Charging Ways Problem Solution from www.mobilerdx.com This causes the device not to register the charger, and thus your device will not charge. This is how to take care of the check your charger connection error on samsung galaxy devices or android. If the usb end is not pushed in, the cord may not register with your phone correctly or cause your phone to charge very slowly.
Chromebook Connect To Monitor . Dhruv bhutani / android authority. Check out this video tutorial to learn how! Can You Use Multiple Monitors with a Chromebook? from myportableoffice.com Show your chromebook screen on your monitor 1. From here, you should be able to see the external display (s). The next step is to allow the chromebook display to turn off while using the external display.
How To Connect Satellite Cable To Tv . On the back of your dish receiver there’s a port marked “sat in” or “dish in”. First, unpack the mywireless tv2 transmitter, hdmi cable, and power adapter. Cable Tv Wiring Diagrams Satellite Using Connection On Outside Of Rv In from www.pinterest.com Satellite dish or standard antenna; An hdmi connection is required for hd tv broadcasts and is the recommended connection. The way you connect depends on the available outputs on your cable box or satellite receiver.
Comments
Post a Comment